"Dokumente finden statt suchen"
Weise-DMS 2026 unterstützt Unternehmen bei der revisionskonformen Ablage, vereinheitlicht und strukturiert Arbeitsabläufe und schafft die technischen Voraussetzungen für die Erfüllung der gesetzlichen Anforderungen (GoBD, GDPdU und DSGVO). Sowohl die Einrichtung als auch die Bedienung und Nutzerführung der Software ist einfach und intuitiv.
Merkmale & Besonderheiten
- einfach und intuitiv bedienbar
- revisionskonforme Ablage
- Individuell definierbare
- Dokumentenarten
- Dokumenten-Status
- Workflows
- Beliebig viele Quellen (Scanner, Ordner, E-Mail)
- Klassifizierung über individuelle Marker
- umfangreiche Suchfunktionen
- automatische und manuelle Verschlagwortung
- Texterkennung (OCR)
- Verarbeitung von E-Rechnungen in den Formaten
- ZUGFeRD (2.2.0) und Factur-X (1.0.06)
in den Profilen BASIC, EN 16931, Standard-Profil, COMFORT, XRECHNUNG
- XRechnung (3.0.2)
- XRechnung (2.3.1)
- XRechnung (2.2.0)
- XRechnung (2.1.1)
- XRechnung (2.0.1)
- XRechnung (2.0.0)
- XRechnung (1.2.2)
- Volltextsuche
- Nutzerverwaltung
- Datensicherung
- Definition eigener Zusatzdatenfelder
- Berechtigungskonzept (detaillierte Rechteeinstellung möglich)
- Definition eigener Ordnerstrukturen
- Digitale Akten
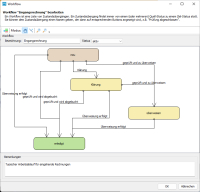
- grafischer Workfloweditor
- DATEV-Anbindung
- Vorschaufunktion für Dokumente und Workflows
- Wiedervorlagemöglichkeit
- Anbindung an das Projektkontrollzentrum und Weise-Control
- Filter speichern
- Rechte pro Dokumenten-Art
- Drag&Drop von Dokumente in das DMS
- Floating license für Netzwerkversionen
Systemvoraussetzungen
- 800 MB freier Festplattenspeicher
- mind. 2 GB freier Hauptspeicher
- Prozessor 2 GHz
- Windows 10 und Windows 11
Das Softwarepflegepaket sichert Ihnen Aktualität und Rechtssicherheit und beinhaltet folgende Leistungen:
kontinuierliche Produktaktualisierungen
-
kostenfreie zusätzliche Einzelplatzlizenz
-
kostenfreier Versionswechsel auf Version 2027
-
regelmäßiger Download von Verbesserungen und neuen Funktionalitäten
-
Ergänzung der Programme aufgrund geänderter Gesetze und Normen
-
regelmäßige Infos über Änderungen und Verbesserungen
Wichtiger Hinweis: Der Erwerb eines Softwarepflegepaketes berechtigt Sie zur Inanspruchnahme aller o.a. Leistungen für die Dauer von einem Jahr ab Datum der Bestellung. Wird innerhalb der Laufzeit des Softwarepflegepaketes eine höhere Programmversion angeboten, erhalten Sie diese ebenfalls kostenfrei. Sie schließen mit dem Kauf eines Softwarepflegepaketes keinen Vertrag ab, der Sie zur Abnahme weiterer Lieferungen verpflichtet. Sie können nach Ablauf eines Jahres selbst entscheiden, ob Sie das Softwarepflegepaket für ein weiteres Jahr erwerben möchten oder nicht.
- Anpassungen bei OCR-Scan und E-Mail-Scans
- Anzeige geschützter PDF mit Password-Abfrage
- Verbesserung des DMS-Dienstes
- Prüfung auf zu lange Datei-/Verzeichnisnamen
- E-Rechnung-Anzeige: (ZUGFeRD, E-Rechnungen, Factur-X, verschiedene Versionen)
- Sie können E-Rechnungen einlesen, anzeigen, eingebettete Anlagen anzeigen und exportieren.
- Wie für andere Dokumente auch können Workflows definiert werden.
- Über die integrierte DATEV-Schnittstelle können E-Rechnungen an DATEV Unternehmen Online gesendet werden.
- Die revisionssichere Speicherung im Weise-DMS unterstützt Sie bei der Erfüllung der GoBD.
- Unterstützt werden die gängigen Formate:
- ZUGFeRD (2.3.0) und Factur-X (1.0.07) in den Profilen BASIC, EN 16931, Standard-Profil, COMFORT, XRECHNUNG
- ZUGFeRD (2.2.0) und Factur-X (1.0.06) in den Profilen BASIC, EN 16931, Standard-Profil, COMFORT, XRECHNUNG
- XRechnung (3.0.2)
- XRechnung (2.3.1)
- XRechnung (2.2.0)
- XRechnung (2.1.1)
- XRechnung (2.0.1)
- XRechnung (2.0.0)
- XRechnung (1.2.2)
- Quellen: Detaillierte Filtereinstellungen für Dateinamen, Dateitypen/-endungen und Ordnernamen (Positiv-Liste)
- Quellen: Filtereinstellung für maximale Dateigrößen
- Quellen: Dateifilter mit ? als Platzhalter für genau ein Zeichen (Stern * für beliebig viele Zeichen)
- Mehreren Dokumente gleichzeitig anderen Mitarbeiter/Bearbeiter zuweisen
- Quellen: Explizite Quellen für bestimmte Projekte: Alle Dokumente in dieser Quelle werden einem Projekt zugewiesen.
- Quellen: "Abweichende Einstellungen": Projektzuordnung anhand von Dateinamen und Unterordnern